在IDEA中使用Git
一、IDEA中安装Gitee

二、创建项目并把本地项目初始化推送(push)到Gitee中并创建默认仓库及分支




三、在本地仓库创建分支



四、在本地仓库创建分支并切换

4.1、修改文件内容

4.2、当前分支dev-b中修改文件内容

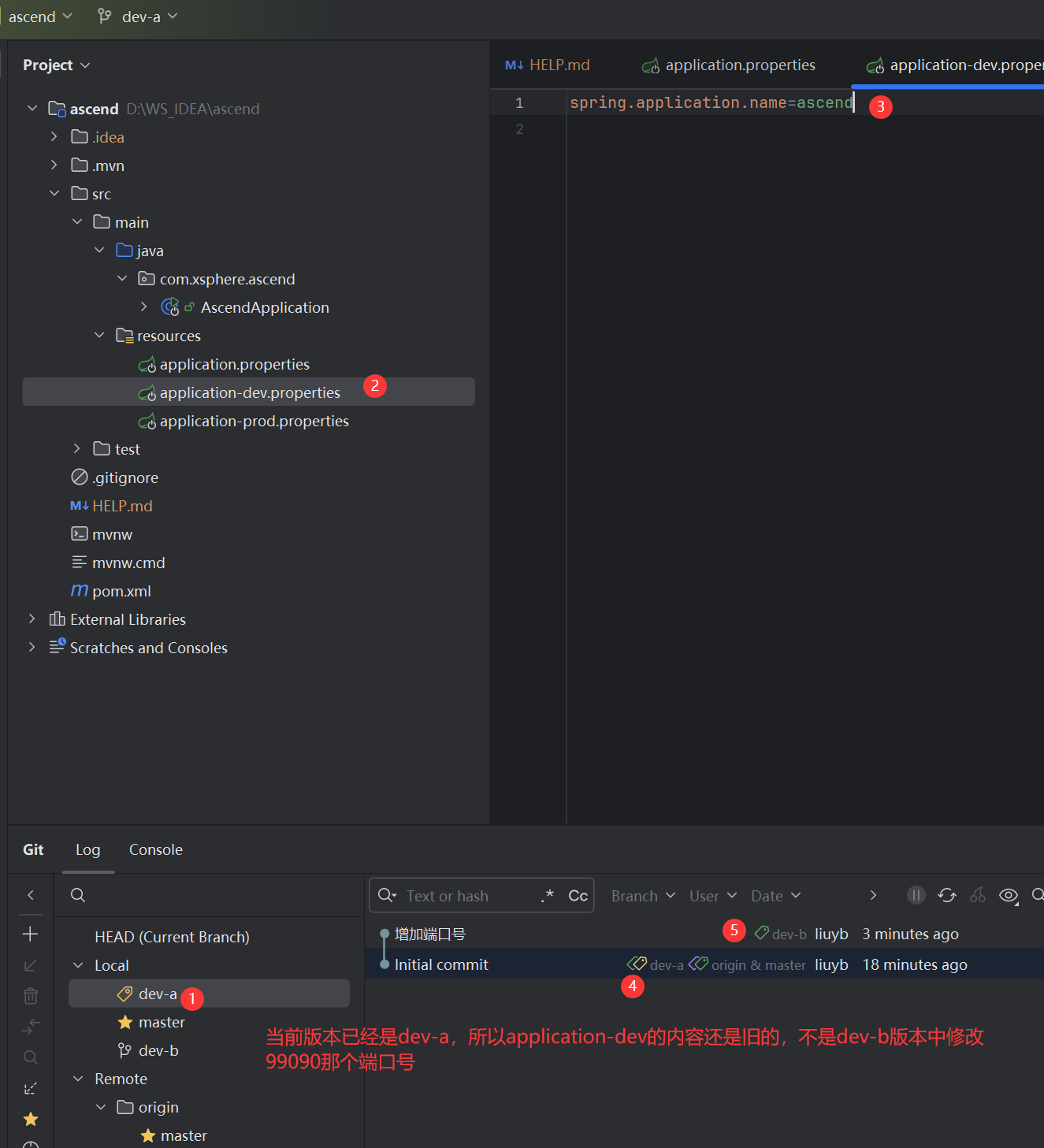
4.3、切换分支到dev-a

4.4、当前分支dev-a中修改文件内容



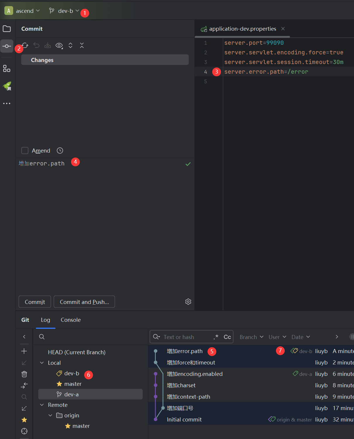
4.5、提交当前分支dev-a修改的内容到本地仓库

4.6、再次切换分支到dev-b,发现dev-b中修改的文件不变

4.7、提交当前分支dev-b修改的内容到本地仓库


4.8、合并(merge)非当前分支dev-a到当前分支dev-b中
因为有冲突,需要手动解决 


4.9、合并(merge)后解决冲突并提交(commit)到本地仓库


4.10、切换分支到master分支

4.11、合并(merge)非当前分支dev-b到当前分支master中

4.12、推送当前分支master到远程仓库Gitee中



4.13、在Gitee远程仓库中查看

